A day with Vitaly Friedman
Recently, we attended the Alive Pro design systems conference, organized by Brick Institute. During this two-day event, we participated in several sessions and workshops, gaining insights into local and global design system practices and predictions about the future of design systems. After an amazing workshop and presentation on the first day, we had the privilege of hosting Vitaly Friedman in our office on the second day, and spent an educational, fun, and enriching day together.
Vitaly Friedman is the founder and editor of Smashing Magazine, the essential resource for designers and web developers. He also consults on various topics including experience and interface design, web technologies, accessibility and more. Although we’ve been following his trainings, events, and contents for years with great enthusiasm, having the chance to meet him in person and engage in insightful conversations was priceless.
One of the key questions we have been asking for years as we work on our projects is: “How do we measure if our design decisions are actually working?” Getting the right data and meaningful metrics is as important as interpreting our findings and validating our hypotheses, but it’s also a complicated journey. Fortunately, Vitaly had some valuable insights to share with us on this topic.
The day began with a fun and informative training session where we learned valuable tactics about design impact, UX metrics, prioritization, and measuring success. Building a user experience driven by data and measuring its performance is just as important as understanding the financial impact of design.
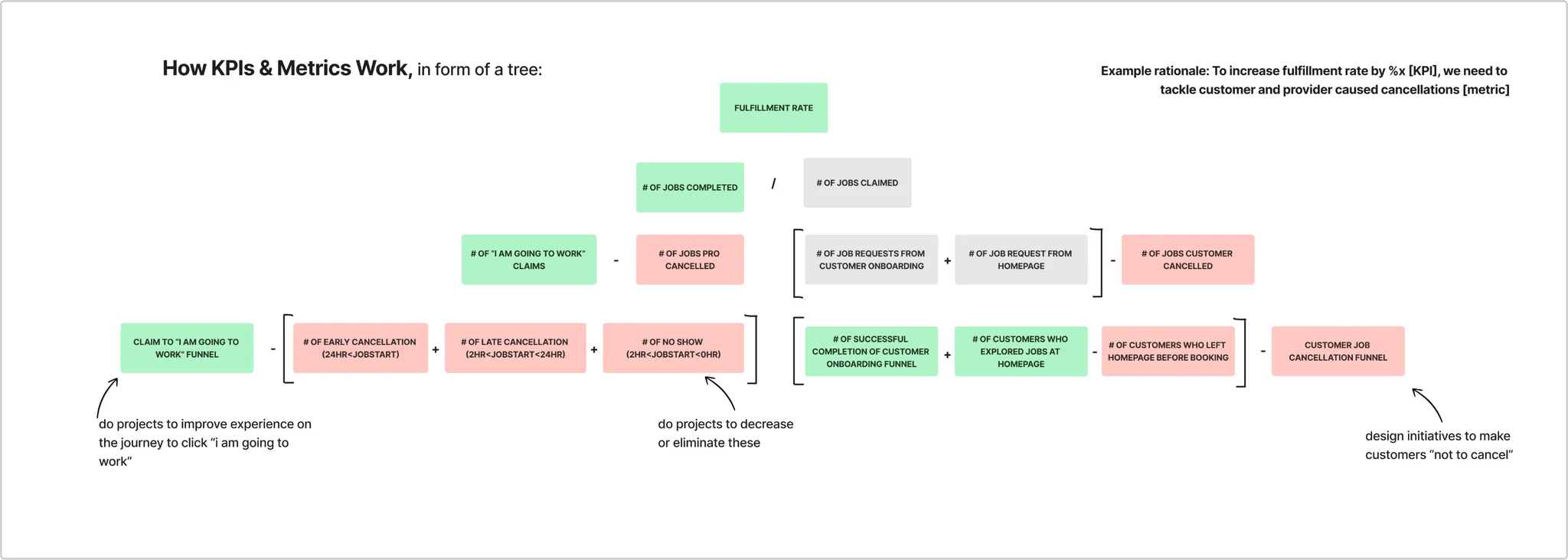
Vitaly talked about KPI trees, which is a visual representation used to break down high-level business objectives into smaller and measurable KPIs. KPI trees help teams to see how different initiatives and actions may lead to change in the greater goal; or how a relatively abstract or a greater business goal may break down into pieces, as design ideas and project initiatives.
For instance, imagine you have a product that serves two user groups: customers and service providers. Customers are the group of people who are in need of a particular service, whereas providers use your product as a channel to display their work and eventually find a customer. One of the key metrics your product may be Fulfillment Rate, which is the number of customer requests that are successfully completed through your product. Your aim then, as a product team, becomes to increase the fulfillment rate. When it comes to “how” to increase it; a KPI tree, helps the whole team see the fragments, sub-KPIs, metrics, and eventually possible design ideas.
Considering the often chaotic and multi-stakeholder product development processes we are involved in, it is crucial to communicate with the right stakeholders at the right frequency. “Talk data to me!” To address this, we spent half a day focusing on a great workshop about measuring design impact and effectively communicating it.
While enjoying a wonderful lunch, we talked about the high cost of living in Istanbul, cafes to visit, and old games. Yet, we couldn’t help but dive into discussing design problems, which we all share as a common passion. After lunch, we continued this conversation in depth, closing ourselves in the podcast room with mandarins in hand to talk about the future of design.
As we close out a year of groundbreaking developments, new concepts and technologies such as AI and extended reality have entered our lives. While we see these as significant opportunities, we also share common concerns. That’s why it felt so good to talk with Vitaly about how these developments are affecting design and the lives of designers, and to hear his predictions for the future. In this enjoyable podcast, we discussed the transformation of the design world, especially in the realm of AI, and much more.
At the end of the day, we gathered again with the team to continue our questions and discussions. We discussed many topics, including the intricacies of search experience design, AI patterns in design, and the importance of accessibility, using case studies as examples.
Focusing on design itself rather than daily design tasks, and spending a fun yet educational day together was a huge motivation boost for our team. We will continue to support the professional growth of our teammates, finding new sources of motivation through similar events.
We are looking forward to focus on more in 2025. After all, new year, new goals, new horizons…
FAQ
Vitaly Friedman is the founder and editor-in-chief of Smashing Magazine, a leading resource for web designers and developers. He is also a consultant and speaker on UX design, accessibility, and modern web technologies.
His sessions emphasize data-driven UX design, KPIs, UX metrics, prioritization, and measuring the real-world impact of design decisions.
KPI trees visually break down high-level business goals into measurable sub-KPIs, helping product teams connect design initiatives to broader objectives like improving fulfillment rates or user engagement.
UX metrics measure the effectiveness of design decisions, helping teams validate hypotheses, improve the user experience, and align design outcomes with business goals.
We explored UX metrics, data-driven design, AI’s impact on design, accessibility, search experience design, and predictions about the future of the design industry.
AI introduces new patterns, automations, and challenges in design, reshaping how designers approach user interfaces and experiences. Vitaly shared insights on emerging AI-driven design trends.
Reading Time: 4 minutes
Don’t miss out the latestCommencis Thoughts and News.





